Gecombineerde malon- en methylmalonacidurie
Gecombineerde malon- en methylmalonacidurie (CMAMMA), ook wel gecombineerde malon- en methylmalonacidemie genoemd, is een erfelijke stofwisselingsziekte die wordt gekenmerkt door verhoogde niveaus van malonzuur en methylmalonzuur.[1] Echter, de methylmalonzuurspiegels overschrijden die van malonzuur.[2] CMAMMA is niet alleen een organische acidurie, maar ook een defect van de mitochondriale vetzuursynthese (mtFASII).[3] Sommige onderzoekers hebben de hypothese geopperd dat CMAMMA een van de meest voorkomende vormen van methylmalonacidemie zou kunnen zijn, en mogelijk een van de meest voorkomende aangeboren stofwisselingsstoornissen.[4] Omdat het zelden wordt gediagnosticeerd, blijft het meestal onopgemerkt.[4][5]
Symptomen en verschijnselen
De klinische fenotypes van CMAMMA zijn zeer heterogeen en variëren van asymptomatische, milde tot ernstige symptomen.[6][7] De onderliggende pathofysiologie is nog niet begrepen.[3] In de literatuur worden de volgende symptomen gerapporteerd:
- coma[4][3]
- hypoglykemie[4][2][3]
- toevallen[4][2][7][8]
- gastro-intestinale ziekte[7][8]
- ontwikkelingsachterstand[4][7][8]
- spraakvertraging[1][4][6]
- niet gedijen[4]
- psychiatrische ziekte[4]
- geheugenproblemen[4]
- cognitieve achteruitgang[4]
- encefalopathie[6]
- cardiomyopathie[2][7][8]
- dysmorfe kenmerken[7][8]
Wanneer de eerste symptomen in de kindertijd optreden, gaat het eerder om intermediaire stofwisselingsstoornissen, terwijl het bij volwassenen meestal om neurologische symptomen gaat.[4][7]
Oorzaken
CMAMMA is een aangeboren, autosomaal-recessieve stofwisselingsstoornis die resulteert in een tekort aan het mitochondriale enzym Acyl-CoA synthetase family member 3 (ACSF3). Het ACSF3-gen bevindt zich op chromosoom 16 locus q24.3 en bestaat uit 11 exonen en codeert voor een eiwit met 576 aminozuren.[7][6] CMAMMA kan worden veroorzaakt door homozygote of samengestelde heterozygote mutatievarianten in het ACSF3-gen.[6] Op basis van de minor allele frequency (MAF) kan een prevalentie van ~ 1: 30 000 worden voorspeld voor CMAMMA.[4]
Pathofysiologie
ACSF3 codeert voor een acyl-CoA synthetase, die gelokaliseerd is in de mitochondria en een hoge specificiteit heeft voor malonzuur en methylmalonzuur.[9] Het is verantwoordelijk als malonyl-CoA synthetase voor de omzetting van malonzuur in malonyl-CoA en als methylmalonyl-CoA synthetase voor de omzetting van methylmalonzuur in methylmalonyl-CoA.[10]

Defect van mitochondriale vetzuursynthese (mtFASII)
ACSF3, in zijn functie als malonyl-CoA synthetase, katalyseert de omzetting van malonzuur naar malonyl-CoA, wat de eerste stap is van de mitochondriale vetzuursynthese (mtFASII) route.[9][3] De mtFASII - niet te verwarren met de beter bekende vetzuursynthese (FASI) in het cytoplasma - speelt een belangrijke rol in de regulatie van het energiemetabolisme en in lipide-gemedieerde signaalprocessen.[11][3]
De deficiëntie van ACSF3 in CMAMMA leidt tot een ophoping van malonzuur en een mitochondriaal tekort aan malonyl-CoA.[12] Terwijl malonzuur complex II competitief remt en een cytotoxisch effect heeft, leidt de deficiëntie van het substraat malonyl-CoA op zijn beurt tot verminderde malonylering van mitochondriale eiwitten, wat de activiteit van metabolische enzymen beïnvloedt en het celmetabolisme verandert.[12] Aan de vraag naar malonyl-CoA kan echter nog steeds gedeeltelijk worden voldaan via het enzym mtACC1, een mitochondriale isovorm van acetyl-CoA carboxylase 1 (ACC1), wat het brede klinische fenotype van CMAMMA verklaart.[13] De tekorten aan tussenproducten kunnen worden voortgezet tot het belangrijkste mtFASII product, octanoyl-ACP, dat nodig is als startsubstraat voor de biosynthese van liponzuur, voor de assemblage van de complexen van oxidatieve fosforylering en als endogeen substraat voor β-oxidatie.[3] Belangrijke mitochondriale multienzymcomplexen zoals die van het energiemetabolisme, het pyruvaat dehydrogenase complex (PDHC), het α-ketoglutaraat dehydrogenase complex (α-KGDHC) en van het aminozuurmetabolisme, het branched-chain alpha-keto acid dehydrogenase complex (BCKDHC), het oxoadipate dehydrogenase complex (OADHC) en het glycine cleavage system (GCS), zijn voor hun functionaliteit afhankelijk van liponzuur als covalente cofactor.[14][15] Als gevolg hiervan leidt de verminderde lipoylering van het pyruvaat dehydrogenase complex en het α-ketoglutaraat dehydrogenase complex tot een verminderde glycolytische flux, gemeten in glycolyse en glycolytische capaciteit.[3] Om de energievraag van de cel waarschijnlijk te compenseren, kon een upregulatie van vetzuur β-oxidatie en een verlaagde concentratie van aminozuren die anaplerotisch de citroenzuurcyclus voeden, zoals aspartaat, glutamine, isoleucine, threonine en leucine, worden gedetecteerd.[3] Samengevat resulteert de verminderde mitochondriale ademhaling en glycolytische flux in een verminderde mitochondriale flexibiliteit met een grote afhankelijkheid van vetzuur β-oxidatie en een verhoogd verbruik van anaplerotische aminozuren.[3][13]
Echter, ondanks hun hoge energiebehoefte, zijn neurale cellen niet in staat om vetzuren efficiënt te gebruiken voor energieproductie, met uitzondering van gliacellen en gespecialiseerde neuronen in de hypothalamus.[13] Toch is er een nauwe metabole interactie tussen gliacellen in de vorm van astrocyten en neuronen om de cellulaire functionaliteit te behouden.[13] Daarom wordt gespeculeerd dat CMAMMA ook leidt tot een upregulatie van β-oxidatie in hersencellen, wat resulteert in een verhoogd risico op hypoxie en oxidatieve stress, wat kan bijdragen aan neurologische symptomen op de lange termijn.[13]
Verder zijn er ook enorme veranderingen in de cellulaire complexe lipiden, zoals verhoogde niveaus van bioactieve lipiden zoals sfingomyelines en cardiolipines, evenals triacylglyceriden, die bovendien gepaard gaan met veranderde vetzuurketenlengte en de aanwezigheid van oneven ketensoorten.[3] Daarentegen zijn fosfatidylcholines, fosfatidylglycerolen en ceramiden verlaagd, de laatste proportioneel met de toename van sfingomyelines.[3] Daarnaast is er een significant lagere opname van malonaat in lipiden, wat aangeeft dat ACSF3 nodig is voor het malonaatmetabolisme.[12]
Defect van methylmalonzuurafbraak (methylmalonzuururie)

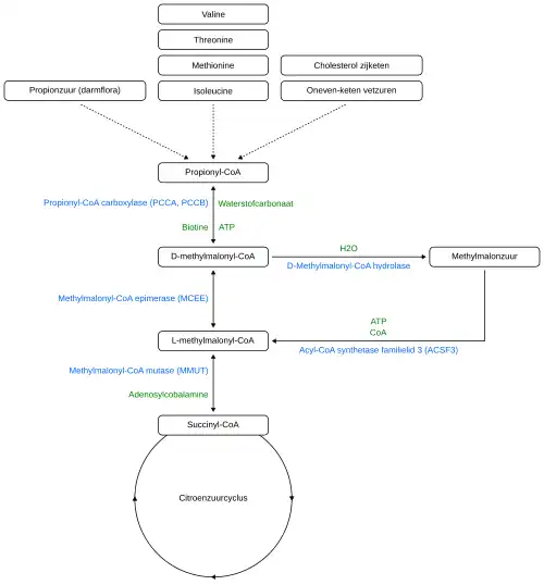
ACSF3, in zijn functie als methylmalonyl-CoA synthetase, katalyseert de omzetting van methylmalonzuur in methylmalonyl-CoA zodat het kan worden afgebroken via de citroenzuurcyclus.
De deficiëntie van ACSF3 in CMAMMA leidt daarom tot verminderde afbraak en bijgevolg tot een verhoogde ophoping van methylmalonzuur in lichaamsvloeistoffen en weefsels, wat ook bekend staat als methylmalonzuururie. Methylmalonyl-CoA wordt gevormd uit de essentiële aminozuren valine, threonine, methionine en isoleucine, uit oneven-keten vetzuren, uit propionzuur en uit cholesterol zijketen en kan worden omgezet in methylmalonzuur door D-methylmalonyl-CoA hydrolase nog voordat het de citraatzuurcyclus bereikt via de succinyl-CoA kant.
Bacteriële fermentatie in de darmen is een kwantitatief belangrijke bron van propionzuur, dat een precursor is voor methylmalonzuur.[16][17] Daarnaast wordt propionzuur ook via de voeding opgenomen, omdat het van nature aanwezig is in bepaalde voedingsmiddelen of als conserveermiddel wordt toegevoegd door de voedingsindustrie, vooral in gebakken producten[18] en zuivelproducten.[19] Daarnaast wordt methylmalonzuur gevormd tijdens het katabolisme van thymine.[16][17]
Intracellulaire esterases zijn echter ook in staat om de methylgroep (-CH3) van methylmalonzuur te splitsen en het moedermolecuul malonzuur te genereren.[20]
In vitro kon een verband tussen vrij methylmalonzuur en malonzuur en neurotoxiciteit worden vastgesteld.[21][20]
Diagnose
Door een breed scala aan klinische symptomen en het grotendeels door de screeningprogramma's voor pasgeborenen glippen, wordt CMAMMA verondersteld een te weinig herkende aandoening te zijn.[1][2]
Screeningsprogramma's voor pasgeborenen
Omdat CMAMMA door ACSF3 niet leidt tot accumulatie van methylmalonyl-CoA, malonyl-CoA of propionyl-CoA, en er ook geen afwijkingen in het acylcarnitineprofiel worden gezien, wordt CMAMMA niet gedetecteerd door standaard screeningprogramma's voor pasgeborenen op basis van bloed.[7][4][2]
Een speciaal geval is de provincie Quebec, die naast de bloedtest ook urine screent op de 21e dag na de geboorte met het Quebec Neonatal Blood and Urine Screening Program, hoewel het waarschijnlijk is dat niet iedereen met CMAMMA wordt opgespoord.[22][7]
Routine- en biochemische labs
Door de verhouding malonzuur/methylmalonzuur in plasma te berekenen, kan een CMAMMA duidelijk worden onderscheiden van een klassieke methylmalonzuurremie. Dit geldt zowel voor vitamine B12 responders als non-responders bij methylmalonzuurremie. Het gebruik van malonzuurwaarden en methylmalonzuurwaarden uit urine is niet geschikt om deze verhouding te berekenen.[1]
Bij CMAMMA als gevolg van ACSF3 is het gehalte aan methylamonzuur hoger dan dat aan malonzuur. Het omgekeerde is waar voor CMAMMA door malonyl-CoA-deficiëntie.[8][2]
Moleculaire genetische testen
De uiteindelijke diagnose wordt bevestigd door moleculaire genetische testen als er biallelische pathogene mutatievarianten worden gevonden in het ACSF3-gen. Er zijn specifieke multigene panels voor methylmalonzuuremieën, maar de specifieke genen die worden getest kunnen per laboratorium verschillen en kunnen door de clinicus worden aangepast aan het individuele fenotype.[23][24]
Uitgebreide dragerschapsscreening (ECS) tijdens de vruchtbaarheidsbehandeling kan ook dragers van mutaties in het ACSF3-gen identificeren.[25]
Onderzoek
In 1984 werd CMAMMA als gevolg van malonyl-CoA decarboxylase deficiëntie voor het eerst beschreven in een wetenschappelijke studie.[26][8] Verdere studies naar deze vorm van CMAMMA volgden tot 1994, toen een andere vorm van CMAMMA met normale malonyl-CoA decarboxylase activiteit werd ontdekt.[27][8] In 2011 identificeerde genetisch onderzoek door middel van exoomsequencing het ACSF3-gen als een oorzaak van CMAMMA met normale malonyl-CoA decarboxylase.[4][7] Met een studie gepubliceerd in 2016, presenteerde de berekening van de malonzuur/methylmalonzuur ratio in plasma een nieuwe mogelijkheid voor snelle, metabole diagnose van CMAMMA.[1]
Het Quebec Neonatal Blood and Urine Screening Program maakt de provincie Quebec interessant voor CMAMMA-onderzoek, omdat het het enige patiëntencohort ter wereld vertegenwoordigt zonder selectiebias.[2] Tussen 1975 en 2010 werden op deze manier naar schatting 2 695 000 pasgeborenen gescreend, met 3 detecties van CMAMMA.[7] Op basis van dit lagere detectiepercentage dan het voorspelde percentage op basis van heterozygote frequenties, is het echter waarschijnlijk dat niet alle pasgeborenen met dit biochemische fenotype door het screeningsprogramma werden gedetecteerd.[7] Een studie uit 2019 identificeerde vervolgens maar liefst 25 CMAMMA-patiënten in de provincie Quebec.[2] Op één na kwamen ze allemaal onder de klinische aandacht via het Provinciale Neonatale Urine Screening Programma, waarvan 20 direct en 4 na de diagnose van een oudere broer of zus.[2]
Fenotypische reeks
De volgende ziekten hebben ook biochemisch verhoogde niveaus van malonzuur en methylmalonzuur:
Opmerkingen
De term gecombineerde malon- en methylmalonacidurie met het achtervoegsel -urie (van het Griekse ouron, urine) is ingeburgerd geraakt in de wetenschappelijke literatuur in tegenstelling tot de andere term gecombineerde malon- en methylmalonacidemie met het achtervoegsel -emie (van het Griekse aima, bloed). In de context van CMAMMA wordt echter geen duidelijk onderscheid gemaakt, omdat zowel malonzuur als methylmalonzuur verhoogd zijn in bloed en urine.
Bij malonzuururie zijn malonzuur en methylmalonzuur ook verhoogd, daarom werd het vroeger gecombineerde malon- en methylmalonacidurie (CMAMMA) genoemd. Hoewel ACSF3-deficiëntie pas later werd ontdekt, is de term gecombineerde malon- en methylmalonacidurie nu ingeburgerd in medische databanken voor ACSF3-deficiëntie.[28][29]
Externe koppelingen
- Gecombineerde malon- en methylmalonacidurie op Orphanet
- Combined malonic and methylmalonic aciduria op OMIM
- Combined malonic and methylmalonic aciduria op PatientsLikeMe
- Gecombineerde malon- en methylmalonacidurie bij Orphanet
- ↑ a b c d e (en) Monique G. M. de Sain-van der Velden, Maria van der Ham, Judith J. Jans, Gepke Visser, Hubertus C. M. T. Prinsen, Nanda M. Verhoeven-Duif (2016). A New Approach for Fast Metabolic Diagnostics in CMAMMA. Springer Berlin Heidelberg, Berlin, Heidelberg, 15–22. ISBN 978-3-662-53680-3.
- ↑ a b c d e f g h i j k (en) Levtova, Alina, Waters, Paula J., Buhas, Daniela, Lévesque, Sébastien, Auray‐Blais, Christiane (2019). Combined malonic and methylmalonic aciduria due to ACSF3 mutations: Benign clinical course in an unselected cohort. Journal of Inherited Metabolic Disease 42 (1): 107–116. ISSN: 0141-8955. PMID 30740739. DOI: 10.1002/jimd.12032. Gearchiveerd van origineel op 22 september 2022.
- ↑ a b c d e f g h i j k l (en) Wehbe, Zeinab, Behringer, Sidney, Alatibi, Khaled, Watkins, David, Rosenblatt, David (2019). The emerging role of the mitochondrial fatty-acid synthase (mtFASII) in the regulation of energy metabolism. Biochimica et Biophysica Acta (BBA) - Molecular and Cell Biology of Lipids 1864 (11): 1629–1643. DOI: 10.1016/j.bbalip.2019.07.012. Gearchiveerd van origineel op 12 augustus 2022.
- ↑ a b c d e f g h i j k l m n o (en) NIH Intramural Sequencing Center Group (2011). Exome sequencing identifies ACSF3 as a cause of combined malonic and methylmalonic aciduria. Nature Genetics 43 (9): 883–886. ISSN: 1061-4036. PMID 21841779. PMC 3163731. DOI: 10.1038/ng.908.
- ↑ (en) Sniderman, Lisa C. (1999). Outcome of individuals with low-moderate methylmalonic aciduria detected through a neonatal screening program. The Journal of Pediatrics 134 (6): 675–680. PMID 10356133. DOI: 10.1016/S0022-3476(99)70280-5. Gearchiveerd van origineel op 6 augustus 2022.
- ↑ a b c d e Wang, Ping, Shu, Jianbo, Gu, Chunyu, Yu, Xiaoli, Zheng, Jie (2021). Combined Malonic and Methylmalonic Aciduria Due to ACSF3 Variants Results in Benign Clinical Course in Three Chinese Patients. Frontiers in Pediatrics 9: 751895. ISSN: 2296-2360. PMID 34900860. PMC 8658908. DOI: 10.3389/fped.2021.751895.
- ↑ a b c d e f g h i j k l m n (en) Alfares, A., Nunez, L. D., Al-Thihli, K., Mitchell, J., Melancon, S. (2011). Combined malonic and methylmalonic aciduria: exome sequencing reveals mutations in the ACSF3 gene in patients with a non-classic phenotype. Journal of Medical Genetics 48 (9): 602–605. ISSN: 0022-2593. PMID 21785126. DOI: 10.1136/jmedgenet-2011-100230.
- ↑ a b c d e f g h i (en) Gregg, A. R., Warman, A. W., Thorburn, D. R., O'Brien, W. E. (1998). Combined malonic and methylmalonic aciduria with normal malonyl-coenzyme A decarboxylase activity: A case supporting multiple aetiologies. Journal of Inherited Metabolic Disease 21 (4): 382–390. PMID 9700595. DOI: 10.1023/A:1005302607897.
- ↑ a b (en) Witkowski, Andrzej, Thweatt, Jennifer, Smith, Stuart (2011-09). Mammalian ACSF3 Protein Is a Malonyl-CoA Synthetase That Supplies the Chain Extender Units for Mitochondrial Fatty Acid Synthesis. Journal of Biological Chemistry 286 (39): 33729–33736. PMID: 21846720. PMC: 3190830. DOI:10.1074/jbc.M111.291591.
- ↑ (en) Lee, Joon Kee, Oh, Arum (2023). Combined Malonic and Methylmalonic Aciduria Diagnosed by Recurrent and Severe Infections Mimicking a Primary Immunodeficiency Disease: A Case Report. Journal of Korean Medical Science 38 (45). ISSN:1011-8934. PMID: 37987109. PMC: 10659923. DOI:10.3346/jkms.2023.38.e387.
- ↑ (en) Bowman, Caitlyn E., Wolfgang, Michael J. (2019-01). Role of the malonyl-CoA synthetase ACSF3 in mitochondrial metabolism. Advances in Biological Regulation 71: 34–40. PMID: 30201289. PMC: 6347522. DOI:10.1016/j.jbior.2018.09.002.
- ↑ a b c (en) Bowman, Caitlyn E., Rodriguez, Susana, Selen Alpergin, Ebru S., Acoba, Michelle G., Zhao, Liang (2017-06). The Mammalian Malonyl-CoA Synthetase ACSF3 Is Required for Mitochondrial Protein Malonylation and Metabolic Efficiency. Cell Chemical Biology 24 (6): 673–684.e4. PMID: 28479296. PMC: 5482780. DOI:10.1016/j.chembiol.2017.04.009.
- ↑ a b c d e (en) Tucci, Sara (2020-12). Brain metabolism and neurological symptoms in combined malonic and methylmalonic aciduria. Orphanet Journal of Rare Diseases 15 (1). ISSN:1750-1172. PMID: 31969167. PMC: 6977288. DOI:10.1186/s13023-020-1299-7.
- ↑ (en) Mayr, Johannes A., Feichtinger, René G., Tort, Frederic, Ribes, Antonia, Sperl, Wolfgang (2014-07). Lipoic acid biosynthesis defects. Journal of Inherited Metabolic Disease 37 (4): 553–563. ISSN:0141-8955. DOI:10.1007/s10545-014-9705-8.
- ↑ (en) Monteuuis, Geoffray, Suomi, Fumi, Kerätär, Juha M., Masud, Ali J., Kastaniotis, Alexander J. (15 november 2017). A conserved mammalian mitochondrial isoform of acetyl-CoA carboxylase ACC1 provides the malonyl-CoA essential for mitochondrial biogenesis in tandem with ACSF3. Biochemical Journal 474 (22): 3783–3797. ISSN:0264-6021. DOI:10.1042/BCJ20170416.
- ↑ a b (en) Thompson, G.N., Walter, J.H., Bresson, J.-L., Ford, G.C., Lyonnet, S.L. (1990-11). Sources of propionate in inborn errors of propionate metabolism. Metabolism 39 (11): 1133–1137. DOI:10.1016/0026-0495(90)90084-P.
- ↑ a b Rosenberg LE (1983). "Disorders of propionate and methylmalonate metabolism". In Stanbury JB, Wyngaarden JB, Frederickson DS (eds.). The metabolic Basis of Inherited Disease (5th ed.). New York. pp. 474–497.
- ↑ (en) Scharinger, Marwa, Kuntz, Marcel, Scharinger, Andreas, Teipel, Jan, Kuballa, Thomas (3 maart 2021). Rapid Approach to Determine Propionic and Sorbic Acid Contents in Bread and Bakery Products Using 1H NMR Spectroscopy. Foods 10 (3): 526. ISSN:2304-8158. PMID: 33802459. PMC: 7998730. DOI:10.3390/foods10030526.
- ↑ (en) Yamamura, T, Okamoto, Y, Okada, G, Takaishi, Y, Takamura, M (8 maart 2016). Association of thalamic hyperactivity with treatment-resistant depression and poor response in early treatment for major depression: a resting-state fMRI study using fractional amplitude of low-frequency fluctuations. Translational Psychiatry 6 (3): e754–e754. ISSN:2158-3188. PMID: 26954981. PMC: 4872444. DOI:10.1038/tp.2016.18.
- ↑ a b (en) McLaughlin, B.A, Nelson, D, Silver, I.A, Erecinska, M, Chesselet, M.-F (1998-05). Methylmalonate toxicity in primary neuronal cultures. Neuroscience 86 (1): 279–290. DOI:10.1016/S0306-4522(97)00594-0.
- ↑ (en) Kölker, S., Ahlmeyer, B., Krieglstein, J., Hoffmann, G. F. (2000-06). Methylmalonic acid induces excitotoxic neuronal damage in vitro. Journal of Inherited Metabolic Disease 23 (4): 355–358. ISSN:0141-8955. DOI:10.1023/A:1005631230455.
- ↑ Blood and Urine Screening in Newborns | Gouvernement du Québec. www.quebec.ca. Gearchiveerd op 15 juni 2022. Geraadpleegd op 23 mei 2022.
- ↑ a b c Manoli I, Sloan JL, Venditti CP. Isolated Methylmalonic Acidemia. 2005 Aug 16 [Updated 2022 Sep 8]. In: Adam MP, Feldman J, Mirzaa GM, et al., editors. GeneReviews® [Internet]. Seattle (WA): University of Washington, Seattle; 1993-2024. Available from: https://www.ncbi.nlm.nih.gov/books/NBK1231/
- ↑ Targeted Genes and Methodology Details for Methylmalonic Aciduria Gene Panel. Mayo Clinic Laboratories. Geraadpleegd op 16 mei 2024.
- ↑ (en) Gabriel, Marie Cosette, Rice, Stephanie M., Sloan, Jennifer L., Mossayebi, Matthew H., Venditti, Charles P. (2021). Considerations of expanded carrier screening: Lessons learned from combined malonic and methylmalonic aciduria. Molecular Genetics & Genomic Medicine 9 (4): e1621. ISSN: 2324-9269. PMID 33625768. PMC 8123733. DOI: 10.1002/mgg3.1621.
- ↑ (en) Brown, G. K., Scholem, R. D., Bankier, A., Danks, D. M. (1984-03). Malonyl coenzyme a decarboxylase deficiency. Journal of Inherited Metabolic Disease 7 (1): 21–26. ISSN:0141-8955. DOI:10.1007/BF01805615.
- ↑ (en) Ozand, P.T., Nyhan, W.L., Al Aqeel, A., Christodoulou, J. (1994-11). Malonic aciduria. Brain and Development 16: 7–11. DOI:10.1016/0387-7604(94)90091-4.
- ↑ COMBINED MALONIC AND METHYLMALONIC ACIDURIA; CMAMMA. omim.org. Geraadpleegd op 20 april 2024.
- ↑ Combined malonic and methylmalonic acidemia. www.ncbi.nlm.nih.gov. Geraadpleegd op 20 april 2024.